Jump to content
Update to the Latest Version for Smooth VPN Performance ×

Kaspersky Plus 21.22.7.466(a) - Bug in System "Windows Security"


Go to solution Solved by AragornPT,

Recommended Posts

AragornPT
Posted (edited)

Detected in Windows 10 22H2: "open app" does nothing! 

Snap1.jpg

Edited by AragornPT
  • Haha 1
  • The title was changed to Kaspersky Plus 21.22.7.466(a) - Bug in System "Windows Security"
Posted

You can't fix such a simple "bug"? 40 years of experience didn't help? Or maybe you need to "treat" your system and applications less from imaginary issues? 😄

  • Like 1
cc2150dx
Posted
5 hours ago, AragornPT said:

Detected in Windows 10 22H2: "open app" does nothing! 

Snap1.jpg

It works (opens the Kaspersky GUI) in Windows 11 24h2.  Windows 10 issue I'm assuming.

  • Thanks 1
AragornPT
Posted

I'm pretty sure nobody tested the latest build in Windows 10, because I reproduced this little "bug" in 4 different pc's running windows 10 22H2. Maybe Kaspersky is assuming all of his costumers have already migrated to Windows 11???

 

 

  • Haha 1
cc2150dx
Posted

Windows 10 will be phasing out sooner than later.

 

  • Solution
AragornPT
Posted

Snap1.jpg

Running sfc /scannow solved the problem. 

Posted
21 минуту назад, AragornPT сказал:

Running sfc /scannow solved the problem.

This once again shows that all 4 systems are affected by the same problem. Perhaps - the result of various modifications.

AragornPT
Posted
1 hour ago, AlexeyK said:

This once again shows that all 4 systems are affected by the same problem. Perhaps - the result of various modifications.

Nothing is modified. Using Kavremover before re-install also solved this "glitch"! "Open App" is working fine now on all pc's. I only have 1 PC with the webview2 disabled for testing purposes. So far so good.

  • Like 1
Posted
7 минут назад, AragornPT сказал:

Using Kavremover before re-install also solved this "glitch"!

It's possible that it was made not by kavremover, but simply by the reinstallation itself.

7 минут назад, AragornPT сказал:

Nothing is modified. I only have 1 PC with the webview2 disabled for testing purposes.

I didn’t mean this particular modification. I guess something other was modified in OS before. Or - some other issue in your OS.

  • Like 1
AragornPT
Posted

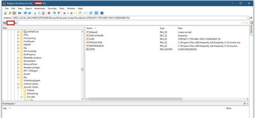
Well, this happened in 4 pc's... Some "leftovers" of the previous version remained in the registry and kavremover cleaned them. (see registry snapshot - no reference to old version path) "Clean" install is always better. No issues reported by diagnostics in all the machines. All is working 100% now.

Snap2.jpg

  • Like 1
Posted (edited)
1 час назад, AragornPT сказал:

Some "leftovers" of the previous version remained in the registry

I also have a few leftovers of previous versions here - this doesn't affect the functionality of the link "Open app" in Windows Security.

You just assigned without any reason the trouble causer - the registry leftovers, and the problem solver - kavremover. 

Edited by AlexeyK
  • Like 1

Please sign in to comment

You will be able to leave a comment after signing in



Sign In Now


×
×
  • Create New...