Jump to content
Update to the Latest Version for Smooth VPN Performance ×

Recommended Posts

Posted (edited)

@Dmitry Kavtaskin Добрый день!

1. При выборе автоматического резервного копирования требуется пароль Windows. У меня, к примеру, нет пароля и не собираюсь его устанавливать, но хочу пользоваться функцией. Почему я не могу этого сделать и должен идти на такие неудобства для себя с целью бэкапа файлов??

2. По очистке хранилища на локальном диске (скрины 1 и 2):

  • при выборе "резервные копии, созданные до текущей даты" удаляются копии за вчера и сегодня, причем остаются самые ранние. По логике должны быть удалены все до 21 числа. Если несколько копий за одно число, остается одна самая ранняя копия, хотя они не должны удаляться, т.к. выбрана текущая дата.
  • при выборе "устаревшие версии резервных копий" (количество копий, которые нужно оставить - 1) ничего не удаляется
  • при выборе после удаления исходной папки с файлами "резервные копии, файлы которых удалены", копии не удаляются

3. При выборе "посмотреть файлы" всегда выделена строка "все данные", тогда как удобнее было бы сразу попадать на папку с резервными данными. Здесь же в списке слева, если он длинный, при последовательном раскрывании списка нет автопрокрутки вниз: раскрытая папка остается не видна, нужно вручную прокрутить. Не очень актуально при полноэкранном виде окна, но в стандартном лучше бы, чтобы окно само прокручивалось вниз (скрин 3).

4. В списке с резервными копиями: требуется для восстановления не менее 0 кб, хотя хранилища не пустые (скрин 4).

5. В добавлении сетевого диска не переведена кнопка "Browse" (скрин 5).

Спойлер

Screenshot_1.thumb.png.5d0bde5bbf833b4f52f7cc73bfcf3d34.pngScreenshot_2.thumb.png.f0e453abf2b0ca8c722fa81ebcc2a334.pngScreenshot_3.png.5126f20d703b3c5fcc941ff833a421d2.pngScreenshot_4.thumb.png.920ea6b2b80b5504015ff9559009d0a9.pngScreenshot_5.png

 

Edited by AlexeyK
Posted
1 час назад, AlexeyK сказал:

В добавлении сетевого диска не переведена кнопка "Browse" (скрин 5).

там еще и подсказки перепутаны, судя по вашему скриншоту.

  • Like 1
Posted

@andrew75 Да, точно, спасибо за внимательность.)

Posted (edited)

6. Дамп после удаления текущего хранилища и создания нового хранилища на локальном диске. Продукт зависает и перезапускается после нажатия на кнопку "Запустить", уведомляет о сбое при предыдущем запуске. После перезапуска хранилище успешно создано.

Дамп (пароль 123): https://cloud.qainfo.ru/index.php/s/lPgvq6ev60x1NLt

7. При перетаскивании файла или ярлыка в область для создания резервной копии нет индикации курсора о недопустимости данного действия - такого, как вне этой области (скрин). Визуально создается впечатление о том, что это действие возможно. Такая индикация должна быть только для папок.

При выполнении нескольких действий по перетаскиванию файлов, ярлыков и папок продукт снова упал, дамп добавил по предыдущей ссылке.

Screenshot_1.thumb.png.476b9862a737026ebef9fc509a00ffd2.png

Edited by AlexeyK
Posted
32 минуты назад, AlexeyK сказал:

6.

уже есть 

 

Posted
5 минут назад, ska79 сказал:

уже есть 

То есть вы уверены, что это точно одинаковые дампы?

Posted (edited)

8. При восстановлении копий в указанную папку внутри создается много подпапок (скрин). В описании сказано, что структура папок не изменяется, но мне кажется, это должно относиться к подпапкам внутри копии. На скрине - восстановил файлы из одной в другую папку на рабочем столе, но файлы оказались по пути:

C:\Users\Алексей\Desktop\Восстановл\Users\Алексей\Desktop\321.

Очень глубоко они спрятаны. Может в этом заложен какой-то смысл, но мне он непонятен.

Спойлер

Screenshot_3.thumb.png.2fde079a0714a803b648f36955d7c22d.png

9. В окне "выберите файлы для восстановления" область папок не запоминает путь после сворачивания. То есть, если свернуть все до корня диска, то потом, чтобы попасть в папку нужно раскрывать весь список последовательно или переключиться на "показать списком", а затем обратно на папки. Лучше, если путь будет запоминаться, как это сделано в том же проводнике винды.

10. Если запустить копирование в уже созданном хранилище, а затем нажать "отменить", то отмена происходит довольно долго, до 7-8 сек. Складывается впечатление о зависании процесса отмены, хотя это не так.

Edited by AlexeyK
Posted
28 минут назад, AlexeyK сказал:

8.

Проблема с полными путями копирует и восстанавливает. 

Пожелание уже оставлял. Не раз 

 

Posted (edited)

Можно было бы не вчера просить плотнее протестировать функцию резервного копирования, а сегодня, когда выложили новую сборку, в которой много чего уже исправлено. В итоге - масса лишней работы. Предполагал, что примерно так и будет, все-таки надо было дождаться.

11. В окне "Файлы для восстановления" на мой взгляд слишком большие изображения папок и файлов и очень широкие строки (при этом самая верхняя осталась узкой). И можно перевести на русский Users и Desktop, как в окнах выбора файлов/папок (хотя это, наверное, окна винды, а не продукта). Скрин ниже.

12. После удаления хранилища остается пустая папка Backup. Раз продукт ее создает при создании хранилища, то по логике должен и удалять при удалении.

Screenshot_4.thumb.png.8e0e1082415d4d6d0889e6a159586f6c.png

Edited by AlexeyK
Dmitry Kavtaskin
Posted

Добрый день!
 

Спасибо за информацию! Да, к сожалению, произошел рассинхрон с выкладкой новой версии, но информация все равно полезна, завели несколько новых багов.

 По пунктам:

  1. На первом этапе развития функционала в виду технических ограничений со стороны ос windows было принято техническое решение которое несколько усложняет ux. Завели пожелание по доработке, передал информацию аналитикам.
     
  2. По очистке хранилища на локальном диске:
    1. Оформили дефект
    2. Не удалось воспроизвести, можно прислать, пожалуйста, трейсы и видео?               
    3. Перед очисткой хранилища требуется еще один запуск задачи, чтобы продукт знал, что файлов уже нет на диске (В этом случае они должны подсветиться красным в списке файлов для восстановления). После этого очистка должна сработать. Оформили дефект для исследования UX, т.к. поведение получается неочевидно.
       
  3. Оформили дефект.
     
  4. Проблема известная, исправление будет доступно с версии 21.17.7.***
  5. Проблема известная (включая перепутанные подсказки), исправление будет доступно с версии 21.17.7.***
  6. Проблема известная, исправление будет доступно с версии 21.17.7.***
     
  7. Про курсор - оформили дефект.
    1. Дамп - проблема известная, исправление будет доступно с версии 21.17.7.***
       
  8. Такое пожелание уже оформлено, проблема известная.
     
  9. Завели пожелание.
     
  10. В бете настроены отладочные механизмы, которые сильно влияют на производительность. На релизных версиях все будет быстрее.

Спасибо еще раз!

Posted (edited)

2b. Трейсы и видео (пароль 123): https://cloud.qainfo.ru/index.php/s/ib4hBB7ZTFXVLjJ

Шаги: создать вручную 3 резервные копии файлов одной папки, выбрать очистку хранилища - устаревшие копии - оставить 1 копию. После выполнения все 3 созданные резервные копии на месте. Если я правильно понимаю данный функционал, должна остаться только последняя версия.

10. На сборке 443 такого зависания нет, отмена происходит сразу.

По остальным пунктам все понятно, спасибо за подробности!

Edited by AlexeyK
Posted

По пункту 2b - фича работает только в том случае, если файлы менялись и в бэкапе есть разные версии файлов. Если файлы не менялись и в бэкапе только 1 версия, запуска очистки нет.

Но вот такой эксперимент. Создал 5 бэкапов, в 1 и 2 файл не менялся, затем изменил файл и сделал еще 3 бэкапа. То есть, файл идентичен в снимках 1 - 2 и 3 - 5. После запуска очистки удаляются все снимки, кроме одного (более раннего, но это относится к пункту 2a). Получается, что здесь снимки даже с не менявшимся файлом очищаются. Но если копия файлов 1, а снимков много, но они не очищаются. Противоречие в том, что в одном случае идентичные снимки не удаляются, а в другом удаляются.

Спойлер

Screenshot_3.thumb.png.fa7f1b2cae1cb1b1f1f511e5b3e6eb3d.pngScreenshot_4.thumb.png.b03e23d109cec7458b54d133f956d623.png

 

Posted

13. Создал бэкап на внешнем диске, настроил копирование вручную. При подключении каждый раз автоматически создается копия, хотя GUI сообщает, что копирование запускается вручную. Долго не мог понять, в чем дело. Оказывается, при создании хранилища требуется прокрутить окно, чтобы увидеть соответствующую настройку, которая проставлена по умолчанию. Думаю, это нужно перенести повыше, чтобы сразу было видно. Иначе пользователь может не обратить внимание, каждый раз при подключении будет создаваться много снимков. Ну а если файлы будут, к примеру, зашифрованы, то получится очень некрасивая картинка. А всего-то требовалось поднять этот пункт повыше или хотя бы не делать включенным по умолчанию. Все-таки это ручной бэкап, а не автоматический. Скрин ниже.

Вообще, возникает ощущение, что при разработке компонента все делалось для полноэкранного режима - настолько все крупное. Работать в стандартном окне очень неудобно, приходится разворачивать.

Спойлер

Screenshot_5.thumb.png.a16af43a938f420d3b8bd41cd0a1a74c.pngScreenshot_6.thumb.png.c85ef39baa7a54c6ce39107f70320b74.png

 

Posted

14. В результате эксперимента стало понятно, почему не удаляется папка Backup при удалении хранилища: если такая папка уже существует, то продукт делает ее хранилищем и по умолчанию она открывается в Kaspersky Restore Utility. Вот так я с удивлением обнаружил, что папка Backup с моими файлами на 10 ГБ стала содержать только новую резервную копию файлов. И только через некоторое время понял, что файлы не удалены/не заблокированы и что папку нужно открывать по-другому - в новом окне или вкладке. И такое поведение будет до тех пор, пока не удалишь хранилище. Об этом не сказано ни в продукте, ни в справке. Думаю, нужно как-то предупреждать, что папка существует или при возможности менять название хранилища. Ну или хотя бы добавить описание поведения и как открыть папку для просмотра.

Posted (edited)

15. При выборе типов файлов скрытые и системные файлы определяются не в соответствующую им категорию, а в файлы других типов. В окне "Файлы из всех папок" эти категории вообще отсутствуют в списке.

Спойлер

Screenshot_1.thumb.png.19eb08d907b8195f0f8b33fbc062c39a.pngScreenshot_2.thumb.png.7011444077e6bd2984823197b71c85a6.png

16. При редактировании названия хранилища длинные имена обрезаются с невозможностью просмотра полного имени. После этого пропадает возможность редактирования имени - нет соответствующей кнопки. При наборе текста во время переименования не срабатывает пробел, его можно проставить только вернувшись курсором на ранее введенный текст.

Спойлер

Screenshot_6.thumb.png.3c08645d8e2d67afb4b03d1e39c3be8f.pngScreenshot_5.thumb.png.2d61f57b31ccc2cf58b462f521782b17.png

17. Создано хранилище с названием по умолчанию "Локальный диск (D:)". При повторных созданиях резервных копий в то же хранилище свободное место не отображается, есть только требуемое место.

Спойлер

Screenshot_7.thumb.png.e286f220a52d29edf22483c996f6dc03.png

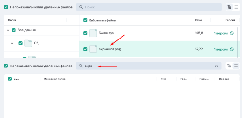
18. Поиск не ищет файлы с именем на кириллице. В колонке "Папка" лишний неактивный разделитель.

Спойлер

Screenshot_8.thumb.png.1316dac4a51bd10f0e4fc49f92e26186.pngScreenshot_9.png.93eef6309f93634574c98861250d6052.png

19. В наименовании хранилища нет ограничения на количество введенных символов. При сохранении названия с большим количеством символов отсутствует возможность удалить и очистить хранилище - на все окно выводится текст названия, прокрутки диалоговых окон нет.

Спойлер

Screenshot_1.thumb.png.d393072b86b46b30ca8872cc30f66cbf.pngScreenshot_11.thumb.png.4b41b995f4b1d10ff373c4cf4da4c368.png

 

 

Edited by AlexeyK
Dmitry Kavtaskin
Posted
В 22.03.2024 в 13:33, AlexeyK сказал:

14. В результате эксперимента стало понятно, почему не удаляется папка Backup при удалении хранилища: если такая папка уже существует, то продукт делает ее хранилищем и по умолчанию она открывается в Kaspersky Restore Utility. Вот так я с удивлением обнаружил, что папка Backup с моими файлами на 10 ГБ стала содержать только новую резервную копию файлов. И только через некоторое время понял, что файлы не удалены/не заблокированы и что папку нужно открывать по-другому - в новом окне или вкладке. И такое поведение будет до тех пор, пока не удалишь хранилище. Об этом не сказано ни в продукте, ни в справке. Думаю, нужно как-то предупреждать, что папка существует или при возможности менять название хранилища. Ну или хотя бы добавить описание поведения и как открыть папку для просмотра.

Поведение известное, есть планы на доработки этого поведения в будущем.

Спасибо!

Dmitry Kavtaskin
Posted
В 22.03.2024 в 10:59, AlexeyK сказал:

По пункту 2b - фича работает только в том случае, если файлы менялись и в бэкапе есть разные версии файлов. Если файлы не менялись и в бэкапе только 1 версия, запуска очистки нет.

Но вот такой эксперимент. Создал 5 бэкапов, в 1 и 2 файл не менялся, затем изменил файл и сделал еще 3 бэкапа. То есть, файл идентичен в снимках 1 - 2 и 3 - 5. После запуска очистки удаляются все снимки, кроме одного (более раннего, но это относится к пункту 2a). Получается, что здесь снимки даже с не менявшимся файлом очищаются. Но если копия файлов 1, а снимков много, но они не очищаются. Противоречие в том, что в одном случае идентичные снимки не удаляются, а в другом удаляются.

  Показать контент

Screenshot_3.thumb.png.fa7f1b2cae1cb1b1f1f511e5b3e6eb3d.pngScreenshot_4.thumb.png.b03e23d109cec7458b54d133f956d623.png

 

Спасибо за сценарий, посмотрели дополнительно. Количество версий конкретного файла отображается в колонке “Версии”, а резервные копии (снимки) с файлами удаляются только те, в которых не осталось неизмененных файлов (т.е. если изменятся все файлы в более новом снимке, то старые все сотрутся).

Оформили дефект для доп. анализа этого поведения.

Dmitry Kavtaskin
Posted
В 24.03.2024 в 09:29, AlexeyK сказал:

15. При выборе типов файлов скрытые и системные файлы определяются не в соответствующую им категорию, а в файлы других типов. В окне "Файлы из всех папок" эти категории вообще отсутствуют в списке.

  Показать контент

Screenshot_1.thumb.png.19eb08d907b8195f0f8b33fbc062c39a.pngScreenshot_2.thumb.png.7011444077e6bd2984823197b71c85a6.png

16. При редактировании названия хранилища длинные имена обрезаются с невозможностью просмотра полного имени. После этого пропадает возможность редактирования имени - нет соответствующей кнопки. При наборе текста во время переименования не срабатывает пробел, его можно проставить только вернувшись курсором на ранее введенный текст.

  Показать контент

Screenshot_6.thumb.png.3c08645d8e2d67afb4b03d1e39c3be8f.pngScreenshot_5.thumb.png.2d61f57b31ccc2cf58b462f521782b17.png

17. Создано хранилище с названием по умолчанию "Локальный диск (D:)". При повторных созданиях резервных копий в то же хранилище свободное место не отображается, есть только требуемое место.

  Показать контент

Screenshot_7.thumb.png.e286f220a52d29edf22483c996f6dc03.png

18. Поиск не ищет файлы с именем на кириллице. В колонке "Папка" лишний неактивный разделитель.

  Показать контент

Screenshot_8.thumb.png.1316dac4a51bd10f0e4fc49f92e26186.pngScreenshot_9.png.93eef6309f93634574c98861250d6052.png

19. В наименовании хранилища нет ограничения на количество введенных символов. При сохранении названия с большим количеством символов отсутствует возможность удалить и очистить хранилище - на все окно выводится текст названия, прокрутки диалоговых окон нет.

  Показать контент

Screenshot_1.thumb.png.d393072b86b46b30ca8872cc30f66cbf.pngScreenshot_11.thumb.png.4b41b995f4b1d10ff373c4cf4da4c368.png

 

 

15. Фильтрация скрытых и системных файлов работает не как отдельные категории, это возможность фильтровать файлы имеющихся категорий по атрибутам. Завели пожелание для доп. анализа UX этого окна.

16.a. Длинное имя. Проблема известная. 

16.b. Не срабатывает пробел. Проблема известная.  

17. Не отображается свободное место в хранилище для второй задачи. Оформили дефект.

18.a. Удалось воспроизвести проблему частично. Оформили дефект, но можете, пожалуйста, прислать трейсы Вашего сценария для доп. анализа?

18.b. Лишний неактивный разделитель. Проблема известная.  

19.a. Нет возможности удалить хранилище с длинным именем. Проблема известная.  

19.b. Нет возможности очистить хранилище с длинным именем. Проблема известная.

Спасибо! 

Dmitry Kavtaskin
Posted
В 22.03.2024 в 12:44, AlexeyK сказал:

13. Создал бэкап на внешнем диске, настроил копирование вручную. При подключении каждый раз автоматически создается копия, хотя GUI сообщает, что копирование запускается вручную. Долго не мог понять, в чем дело. Оказывается, при создании хранилища требуется прокрутить окно, чтобы увидеть соответствующую настройку, которая проставлена по умолчанию. Думаю, это нужно перенести повыше, чтобы сразу было видно. Иначе пользователь может не обратить внимание, каждый раз при подключении будет создаваться много снимков. Ну а если файлы будут, к примеру, зашифрованы, то получится очень некрасивая картинка. А всего-то требовалось поднять этот пункт повыше или хотя бы не делать включенным по умолчанию. Все-таки это ручной бэкап, а не автоматический. Скрин ниже.

Вообще, возникает ощущение, что при разработке компонента все делалось для полноэкранного режима - настолько все крупное. Работать в стандартном окне очень неудобно, приходится разворачивать.

  Показать контент

Screenshot_5.thumb.png.a16af43a938f420d3b8bd41cd0a1a74c.pngScreenshot_6.thumb.png.c85ef39baa7a54c6ce39107f70320b74.png

 

Завели пожелание для доп. анализа UX.

Posted (edited)
3 часа назад, Dmitry Kavtaskin сказал:

18.a. Удалось воспроизвести проблему частично. Оформили дефект, но можете, пожалуйста, прислать трейсы Вашего сценария для доп. анализа?

Трейсы (пароль 123): https://cloud.qainfo.ru/index.php/s/yq3phLLAdpvaus3

В папке "test1" файл "скриншот.png".

3 часа назад, Dmitry Kavtaskin сказал:

15. Фильтрация скрытых и системных файлов работает не как отдельные категории, это возможность фильтровать файлы имеющихся категорий по атрибутам.

Изучил этот момент более подробно и понял, в чем тут дело. Можно оформлять еще дефект. В папке 4 файла, из них 3 скрытые. В окне выбора папки и файлов при снятии чекбокса "скрытые" или "системные" информирование о количестве файлов (всего и по типам) срабатывает не каждый раз. После проставления флажка "скрытые" или "системные" обратно число файлов никогда не меняется и не отображает корректную информацию.

Записал два видео с трейсами: в первом снятие флажка сработало (это всегда происходит замедленно, через 2-4 сек, в отличие от других флажков), во втором не сработало. Имеется в виду именно информирование в окне выбора папки о количестве файлов, общем и по категориям.

Трейсы и видео (пароль 123): https://cloud.qainfo.ru/index.php/s/d8bl46tfzuQAytO

Если что-то нужно подробнее прояснить - пишите, хотя видео вроде информативное.)

 

По остальным пунктам понятно, спасибо за ответы!

 

 

Edited by AlexeyK
Dmitry Kavtaskin
Posted
В 25.03.2024 в 18:44, AlexeyK сказал:

Трейсы (пароль 123): https://cloud.qainfo.ru/index.php/s/yq3phLLAdpvaus3

В папке "test1" файл "скриншот.png".

Изучил этот момент более подробно и понял, в чем тут дело. Можно оформлять еще дефект. В папке 4 файла, из них 3 скрытые. В окне выбора папки и файлов при снятии чекбокса "скрытые" или "системные" информирование о количестве файлов (всего и по типам) срабатывает не каждый раз. После проставления флажка "скрытые" или "системные" обратно число файлов никогда не меняется и не отображает корректную информацию.

Записал два видео с трейсами: в первом снятие флажка сработало (это всегда происходит замедленно, через 2-4 сек, в отличие от других флажков), во втором не сработало. Имеется в виду именно информирование в окне выбора папки о количестве файлов, общем и по категориям.

Трейсы и видео (пароль 123): https://cloud.qainfo.ru/index.php/s/d8bl46tfzuQAytO

Если что-то нужно подробнее прояснить - пишите, хотя видео вроде информативное.)

 

По остальным пунктам понятно, спасибо за ответы!

 

 


По поводу поиска трейсы передал.
По поводу счетчика файлов оформил дефект.

Спасибо за информацию!

  • Like 1

Please sign in to comment

You will be able to leave a comment after signing in



Sign In Now


×
×
  • Create New...